11.2 Creating a Custom Query Report

NOTE:For details and examples of the supported database functions, tables, and views that you can utilize in Custom Query reports, refer to the Micro Focus File Reporter 4.0 Database Schema and Custom Queries Guide.

  1. Click New Custom Query Report.

  2. Specify a descriptive name, then click Create.

    The Report Designer Query Editor is launched.

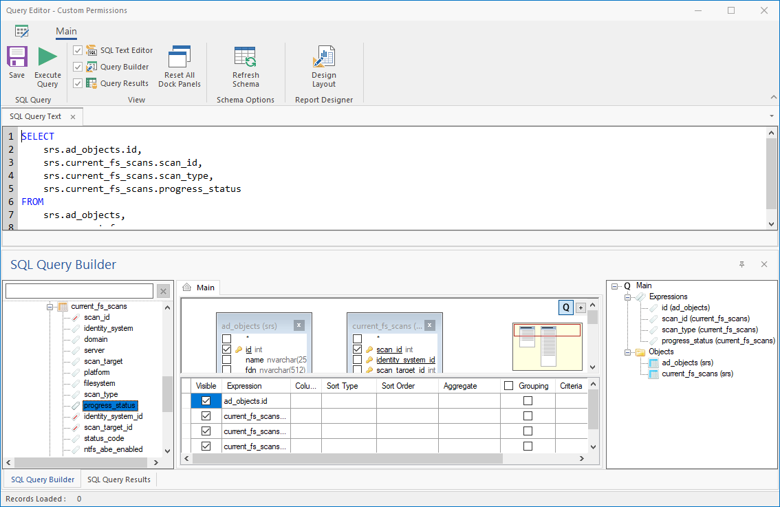
  3. In the SQL Query Builder region, expand srs to see the Tables and Views folders.

  4. Expand either the Tables or Views folder.

  5. Expand a displayed table or view.

  6. Select the tables and fields you want included in the query by double-clicking each.

  7. Append the query with any additional SQL commands in the text editor.

  8. Click Execute Query to get a preview of the Custom Query Report.

  9. Click Save.

  10. Close the Query Editor.